- All in one aggregator with high rate limits of the most latest generative AI tools - Workflow execution capabilities with all our models on the site - No limits on content generation niche
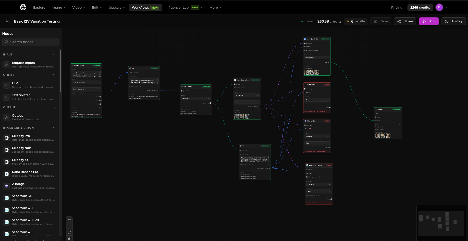
Screenshots
Product Updates (0)
No updates yet. Check back later for updates from the team.
Comments (0)
No comments yet. Be the first to share your thoughts!
Comments (0)
No comments yet. Be the first to share your thoughts!