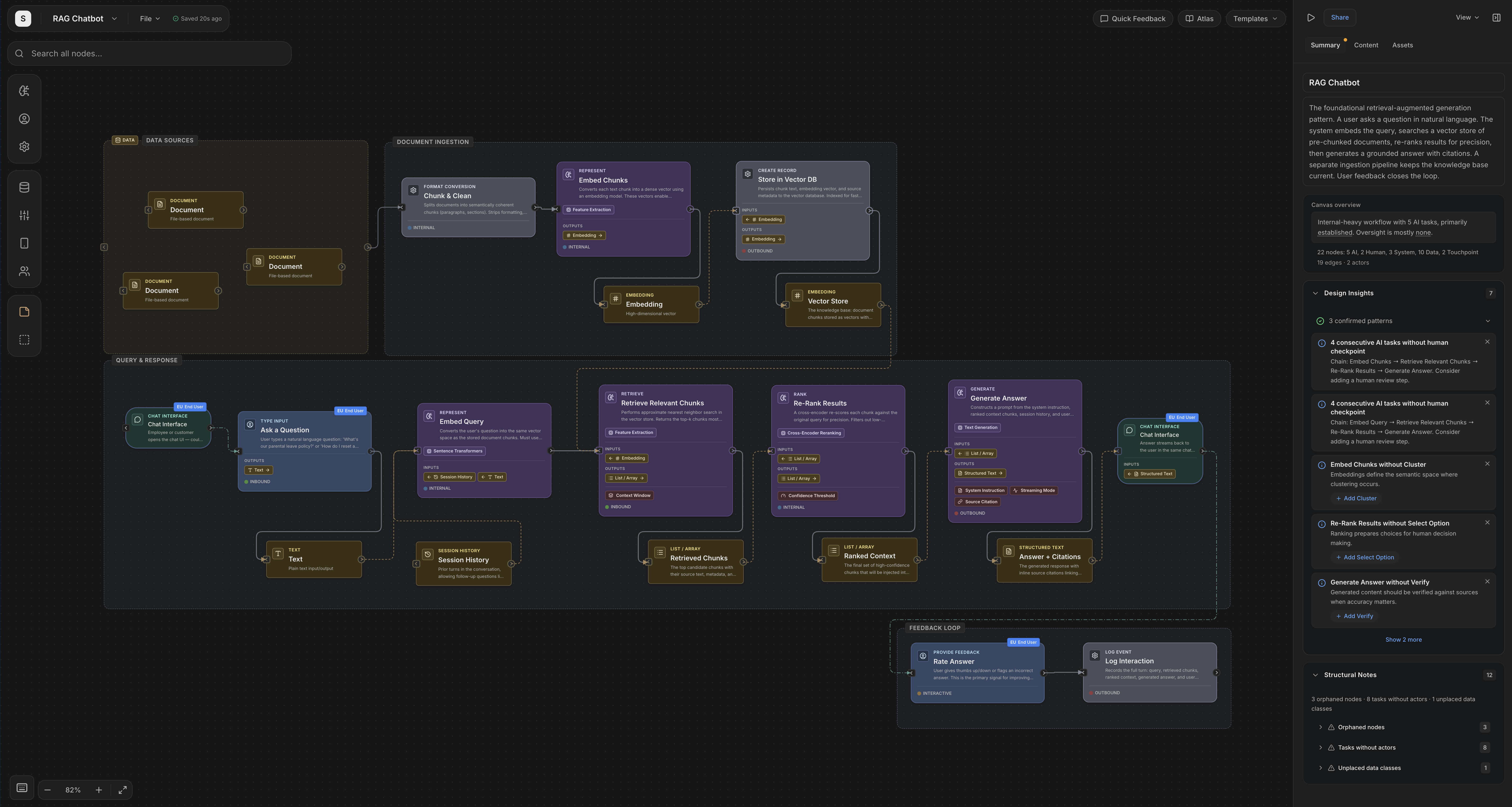
AI Interaction Studio is a visual design tool for mapping AI systems built on a taxonomy of human-AI interaction patterns. Unlike generic diagramming tools, every node on the canvas is semantically typed (tasks, data, constraints, actors, touchpoints), so the tool understands what you're building and can surface gaps in your design. Used by teams at Dell, GoodNotes, SSAB, and Uber during beta. Free tier available, Pro at $22/mo.
Example Maps:
Tool using agent:
https://studio.ai-interaction.com/share/5a496d5c382378c3a35efe4e9ea95974?sv=3&v=sf
Simple video game enemy AI:
https://studio.ai-interaction.com/share/2aa395d1bdb719f9f595955865d56720?sv=3&v=sf
A privacy-centered precision therapy system for patient multiomics data:
https://studio.ai-interaction.com/share/f528ac2f9c30f69effb5bce2cafa238e?sv=3&v=4o
Comments (1)
I watched teams struggle to communicate how AI systems should behave for years, so I built the Atlas as a free framework, and Studio as the workspace to create with it. Indie product. Thanks y'all.